Emnenavigation
Indhold
Footerlinks
Start
Toggle navigation
Find vej
Find en medarbejder
Job
KUnet
English
Uddannelse på KU
Bachelor
Kandidat
Ph.d.-uddannelse
Efteruddannelse
Kursuskatalog
For skoler og gymnasier
Forskning på KU
Forskere og publikationer
Forskningscentre
Nyheder
Kolossale kollisioner i rummet sender chokbølger gennem universet: Tyngdebølger slår rekord med nye observationer
15.09.2025
Flasker gemt i 130 år bød på bakterielle overraskelser: Vidner om dansk smøreventyr og datidens hygiejne
12.09.2025
Holdspil sænker blodtryk og forbedrer funktion hos patienter med kroniske sygdomme
12.09.2025
Alle nyheder
Presseservice
Innovation
Om KU
Strategi
Tal og fakta
Profil og historie
Samarbejde
Organisation
Fakulteter
Institutter
Museer og attraktioner
Biblioteker
Arrangementer
Alumni
Kontakt
Det Juridiske Fakultet
Det Juridiske Fakultet
Om fakultetet
Ledelse
Strategi
Råd, nævn og udvalg
Kvalitetssikring
Job og karriere på JURA
Ekstern finansiering
Til censorer
Jura Alumni
Ansatte
Forskningscentre og grupper
Forskning
Uddannelser
Bibliotek og e-ressourcer
Erhvervskontakt
Presseservice
Kontakt
For studerende (intranet)
Webmail for ansatte
Ph.d.-uddannelsen
Det Juridiske Fakultet
Om fakultetet
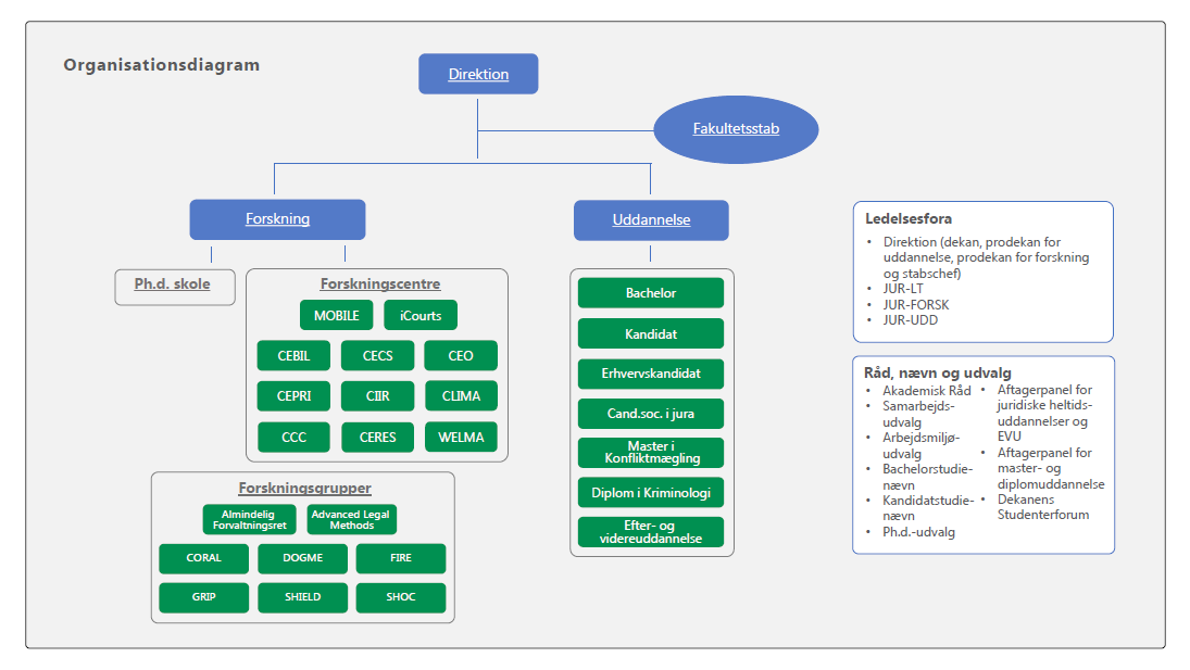
Organisationsdiagram
Organisationsdiagram - ledelse
Organisationsdiagrammet i fuld størrelse
(pdf)